Navigation:  Flowcharts > Administration >

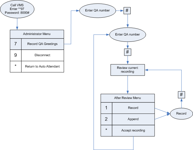
Admin TUI - Record QA Greetings

Previous pageReturn to chapter overviewNext page

MSC0061