Room Status Interface

The Room Status Interface (RSI) is a telephony interface designed to allow housekeeping personnel to report room status to one or more remote servers.

The RSI service is entirely separate from the hospitality service; changes to room status using RSI will not be passed to the PMS via the hospitality server.
  • PMS integration is not required.
  • Mailbox creation and voice mail integration is not required.
  • Auto-attendant support is not required (except for providing the telephony interface).
  • Unlimited number of user accounts.
  • Unlimited number of room status values.
  • Telephony interface supports user language preference.
  • Web interface supports reporting of all status and user changes.
  • System supports posting changes simultaneously to as many as five remote servers.

RSI is a licensed IVR feature and must be purchased from the manufacturer on a per-site basis.

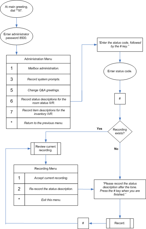
The Room Status Interface (RSI) provides an administrator telephony interface for recording status descriptions that is integrated with the standard administrator telephony interface for the voicemail / auto-attendant system. The flowchart below provides a basic overview of how to access and use this interface to record status descriptions.

These status description recordings are used within the telephony user interface as confirmation to the user that he or she entered the correct status code. If there is no recording for a code, the system will simply restate the status code that the user entered. While that is useful for confirming that you entered what you thought you did, playing a recorded name or description further confirms that the code entered actually is the code for the intended item.

  • Last modified: 2023/01/07 11:44
  • by 127.0.0.1